1. 前言
上一节我们学了用例图,本节我们将介绍类图。
《手册》设计规约章节,对类图有下面的规定:
【强制】如果系统中模型类超过 5 个,并且存在复杂的依赖关系,使用功能类图来表达并明确类之间的关系。
那么我们来思考几个问题:
- 什么是类图?
- 我们为什么要使用类图?
- 该如何画类图呢?
2. 什么是类图?为什么要使用类图?
类图是软件工程的统一建模语言中的一种静态结构图,该图描述系统的类和其它类和属性之间的关系。
类图描述了面向对象系统中的类的结构,以及类之间的关系,类图中也会体现出约束,也会展示出类的属性。

图 1:类图示例(图片来自 Visual Paradigm)
面向对象编程语言就不得不提到类和接口,在大型系统中类的数量众多,正如《手册》所说,当核心类较多且相互之间存在依赖关系时,需要使用类图将这种关系清晰地表达出来。
类图通常用在软件生命周期中的详细设计阶段,另外学习一定不要教条,当我们想从类视角来学习和研究源码时,类图也会派上大用场,下文将详细说明这一点。
3 如何作图?
3.1 了解基本组件
3.1.1 类图符号
如下图所示,类图中,类主要由三部分构成:类名部分、属性部分和操作部分,这三个部分通过横线隔开。

图 2:类图示例(图片来自 Visual Paradigm)
属性的表示形式为:“可见性 属性名称:属性类型”。 上图中的 - content : String,就等价于 Java 在源码中的:
private String content;
操作的表示形式为:“可见性 函数名:返回值类型”。
3.1.2 关系
就类图而言,关系主要指类之间的联系,主要包括依赖关系、关联关系、聚合关系、组合关系和泛化关系。
依赖关系是五种关系中耦合最小的一种关系,类 A 要完成某种功能引用了类 B,那么 A 就依赖了 B,如 类 A 的成员函数的返回值、参数、局部变量或静态方法调用使用了 B 。依赖关系的生命周期较短,一般在方法调用期间存在。

图 3:依赖关系
关联主要分为两类:单向关联和双向关联。 关联关系的生命周期更长,随着类的初始化而产生,随着对象的销毁而结束。
其中单向关联,用带箭头的实线表示。如下图表示左侧类用到类右侧的类。关联关系表示类比较强的依赖,且这种关系由一方来维护,如学生依赖老师,学生类中有一个老师的成员属性。

图 4:单向关联
双向关联如下图所示,通过实线连接,表示两个类相互引用。

图 5:双向关联
聚合关系使用实心线加空心菱形表示。聚合用来表示集体和个体的关系,是一种 "has-a" 的关系。例如班级和学生之间,公司和员工之间就存在聚合关系。

图 6:聚合关系
组合关系是关联关系的一种特例,表示一个整体和其组成部分的关系,是一种 "contains-a" 关系。如人作为一个整体,包括头部、腹部、腿部等组成。

图 7:组合关系
泛化关系 主要指类与类之间的继承关系以及类与接口之间的实现关系。以 Integer 为例,实现了 Comparable 接口,继承了 Number 类,而 Number 类又实现了 Serializable 接口,可用如下类图表示。实现接口通过待箭头的虚线表示,而继承类则通过带箭头的实现表示。

图 8:泛化
关系需要通过标识来表示对应数量之间的关系。其中 1 表示只有一个;0...1 表示 0 个或者 1 个;* 表示多个;0..* 表示 0 个或多个;1..* 表示 1 个或多个。例如一个班级有一个或多个学生,但是一个学生只能在一个班级上课,则可用下图表示。

图:数量标识
讲完了类之间的联系,我们接下来讲一下可见性。
类图的可见性分为四类:公有 (public) 用、私有 (private)、受保护(protected)、包私有(package private),和 Java 的访问修饰符的含义一致。
其中 public 用 + 表示, private 用 -, protected 用 # 表示, package private 使用 ~ 表示;

图 10:可见性(图片来自 Visual Paradigm)
注意不同的画图工具的最终呈现形式会有差异,有些会直接显示上述符号,有些会通过不同的图形符号表示(如 PlantUML),而有些则会通过锁的颜色等方式来表示(如 IDEA 自带的类图插件)。
3.2 作图
通过以上的学习我们对类图的基本组件有了基本的认识,下面我们从大家熟悉的几个类来了解类图的画法。
3.2.1 有源码的情况
下面讲解一个技巧,作为常用的开发工具 IDEA 支持根据源码生成类图。
可以选择某个类,右键–> Diagrams --> Show Diagram --> Java Class Diagrams 来自动根据源码绘制类图。
下面是 Number 的类图:

图 11 : Number 类的类图
如果想了解其它类和它的关系,可以直接将其它类拖到该页面上。可以通过页面的菜单开启关闭类图是否包含属性、操作等。

图 12 : 类图示例
通过 IDEA 根据源码生成类图,可以清晰地了解不同类之间的关系,清楚地了解目标类的各种属性和函数,对我们学习源码有极大地帮助。也是我们学习画类图的一个非常权威的参考资料。
如我们通过 IDEA 自带的类图工具绘制 fastjson 核心类之间关系的类图,可以通过全局的视角来观察核心类之间的关系,从先整体后局部的思维来学习源码。

图 13 : fastjson 核心类的类图
3.2.2 没有源码的情况
假如有这样一个场景:
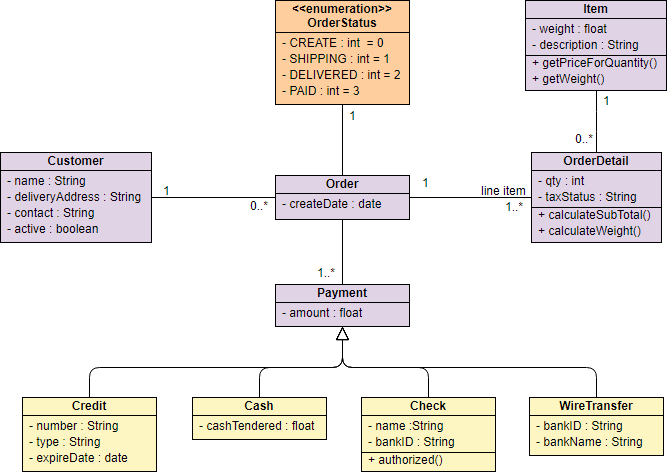
一个交易系统中主要包括顾客、订单、订单详情、商品、支付等核心类。其中顾客的属性包括顾客的姓名、收货地址、联系方式和是否活跃。订单的主要属性包括订单的创建日期,订单详情、订单的状态、支付方式。订单的支付方式可以有多种,如信用卡、现金、支票、转账。订单的状态包括创建状态、海运中、投递完成和支付完成这几个状态。订单详情包括商品数量,税信息,订单详情类还要提供计算总金额和重量的功能。订单详情中包含商品,商品有重量和描述信息,商品对象中要提供获取商品重量的接口,还要提供根据重量获取价格的功能。
根据上述描述可以绘制出核心的类、属性和行为,然后再去梳理类之间的关系。
类之间的关系需要通过需求或者常识得出。一个顾客可能未下单,即有零个订单,也可能多次下单从而产生多个订单。一个订单只有一种状态,因此订单和状态之间是一对一的关系。由于支持多种支付方式,因此订单和支付方式之间是一对多的关系。支付方式可以是一个抽象类,每种具体的支付方式是其实现类,因此它们之间是泛化关系。订单必然订单项,最少为一个。而一个商品有可能被一次或多次下单而成为订单项,也可能没有被下单过,因此一个商品可能对应零个或者多个订单订单项。
根据这个场景描述和分析就可以绘制出如下:

图 1:类图示例(图片来自 Visual Paradigm)
4. 总结
本节主要介绍了类图的基本概念和使用场景,介绍了类图的组件以及组件之间的关系并给出了相关范例。类图不仅是我们设计的工具,更是我们学习的工具,我们可以通过 IDEA 自带的类图工具来了解所要学习的源码核心列之间的关系,反向帮助我们理解源码。
下一节我们将讲述时序图的概念、使用场景和如何画时序图。
5. 课后练习
使用 IDEA 自带的类图工具作图,通过类图来了解 Java 的集合体系。
参考资料
- 阿里巴巴与 Java 社区开发者.《 Java 开发手册 1.5.0》华山版. 2019
- 维基百科 - 类图
- 类图的语法和功能
- 谭云杰.《大象:Thiking in UML》. 中国水利水电出版社. 2012
- 张传波.《火球:UML 大战需求分析》. 中国水利水电出版社. 2012